如何使用魔法云创建在线直播作业打卡
1、进入后台助学工具-》督学打卡-》打卡列表-》作业模式-》创建打卡

2、依次编辑课程标题、课程封面、课程介绍、参与方式、绑定门店、教师、班级,完成课程创建点击下一步

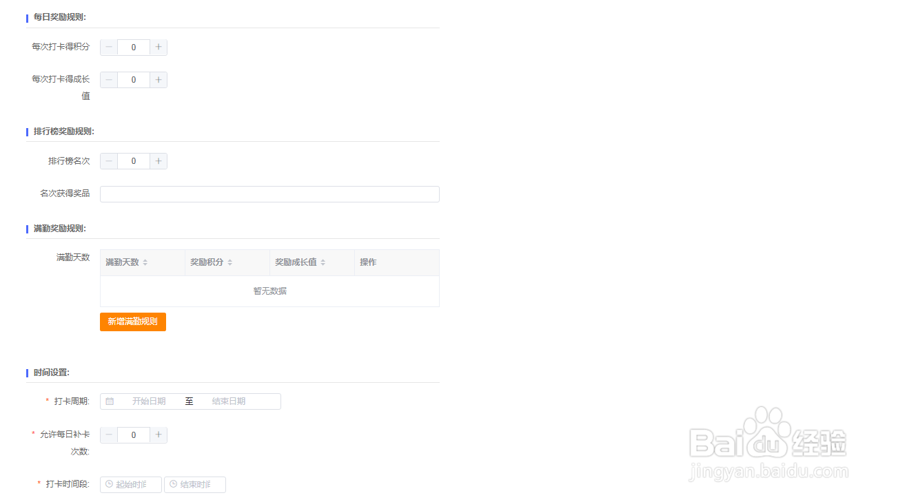
3、依次编辑每日奖励规则、排行榜奖励规则、满勤奖励规则、时间设置,完成奖励设置。

1、进入后台助学工具-》督学打卡-》打卡列表-》作业模式-》创建打卡

2、依次编辑课程标题、课程封面、课程介绍、参与方式、绑定门店、教师、班级,完成课程创建点击下一步

3、依次编辑每日奖励规则、排行榜奖励规则、满勤奖励规则、时间设置,完成奖励设置。
