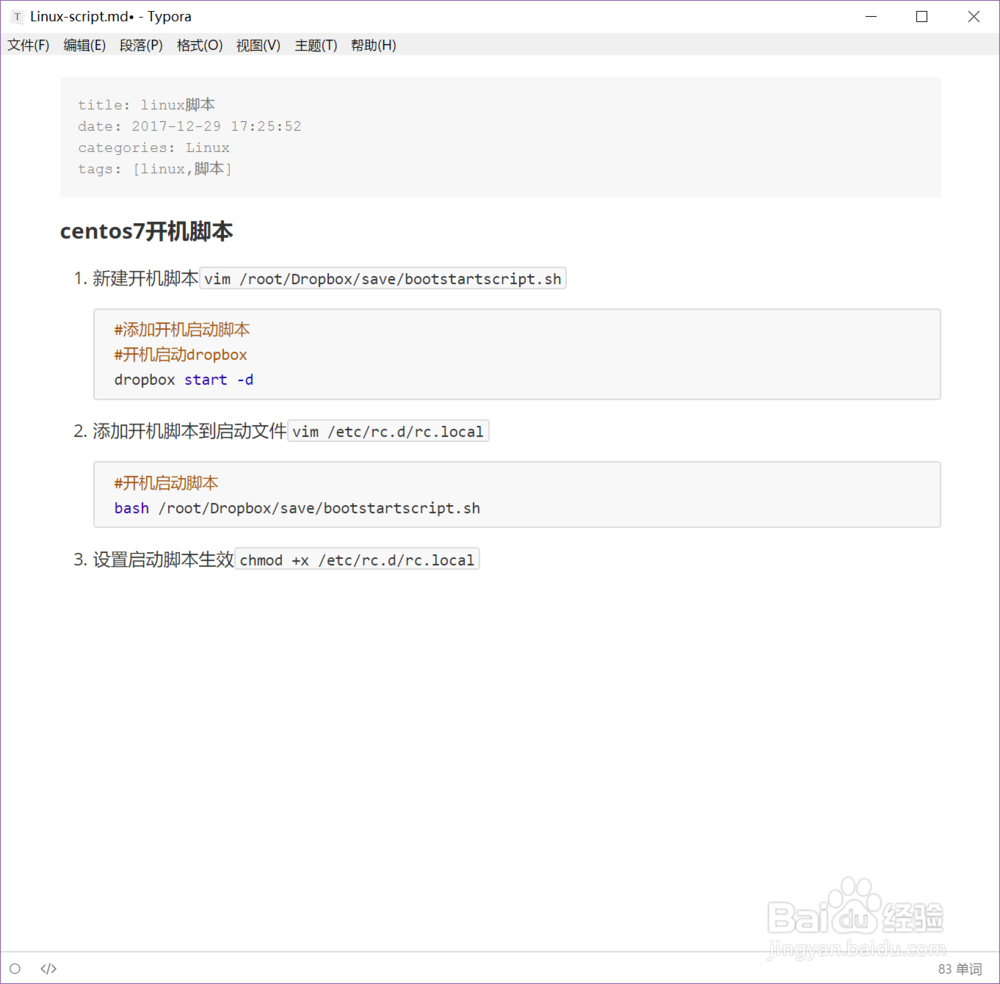
centos7 添加开机启动任务脚本
1、新建开机任务脚本

2、添加自己的开机任务

3、复制脚本路径

4、编辑开机任务文件,添加脚本到这个文件,用bash命令可以不需要给脚本权限


5、生效开机任务


6、重启验证开机任务是否启动


7、最后总结,其实就三个步骤

阅读量:29
阅读量:117
阅读量:117
阅读量:179
阅读量:69
1、新建开机任务脚本

2、添加自己的开机任务

3、复制脚本路径

4、编辑开机任务文件,添加脚本到这个文件,用bash命令可以不需要给脚本权限


5、生效开机任务


6、重启验证开机任务是否启动


7、最后总结,其实就三个步骤
