AndroidStudio怎样导入library项目开源库
1、打开百度地图开发者平台,注册百度地图开发者帐号 怎么注册,怎么创建应用之类的 我就不阐述了.平台上面的教材很仔细.请按照我图片上的步骤点击下载.

2、按图片的提示点击并下载sdk 和 demo.,并将下载好的 文件解压出来.



3、将解压后的文件全部复制到你的项目中libs目录下

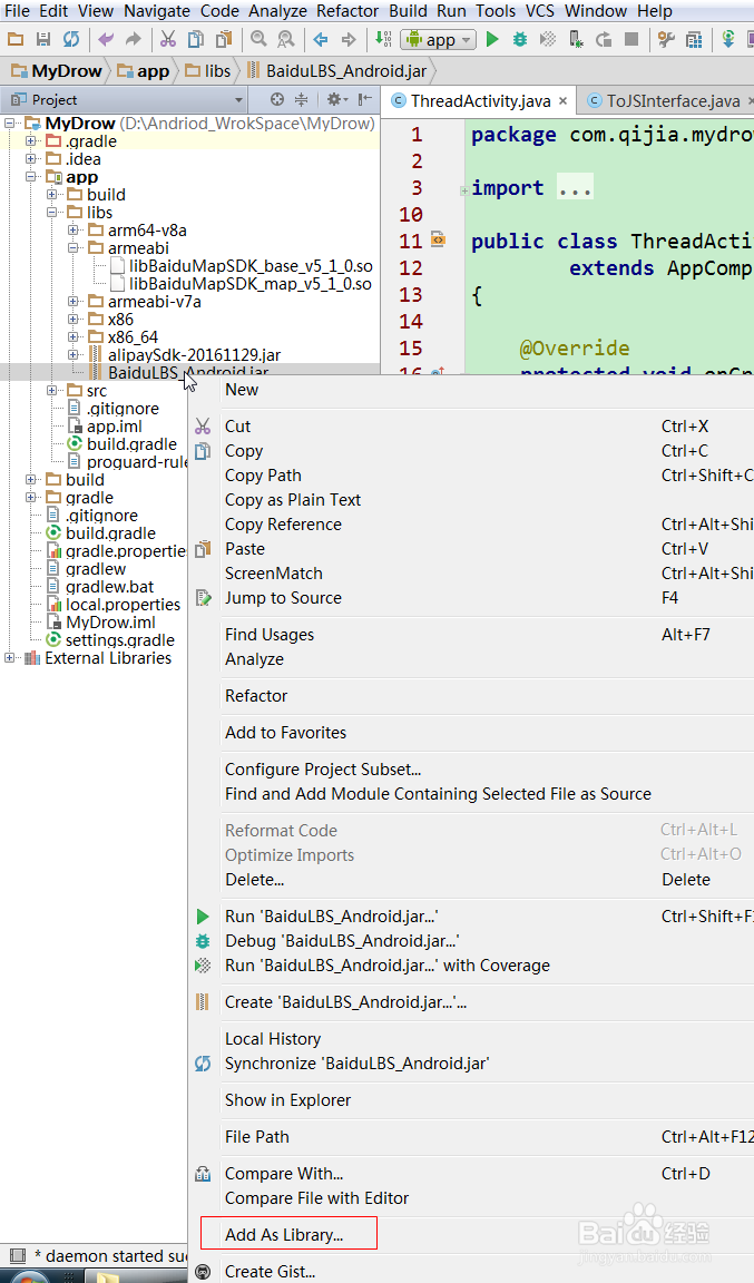
4、将鼠标放在 BaiduLBS_Android.jar 文件上 右击选择Add as Library.再选择你的 module .同步后即完成 可以使用了.

5、这时候我们可以根据我图片的提示查看是否添加成功

6、如果报错的话,请打开 文件 app目录下的build.gradle .检查是否添加了如下代码:sourceSets{ main{ jniLibs.srcDir 'libs' //说明so的路径为该libs路径,关联所有地图SDK的so文件 }}

阅读量:184
阅读量:141
阅读量:167
阅读量:64
阅读量:52